上篇我们介绍了ISDU的典型编码格式和应用案例,本篇我们就来详细介绍下,ISDU的状态机,并把EVENT事件的逻辑,给大家好好解析下。
1主站ISDU状态机

如上图所示,ISDU的状态机的核心是请求,等待和响应。
如果主站请求的是DPP参数,即ISDU 0x00,0x01的参数,从AL层还是走的ISDU逻辑,但底层走了DL_Read/WriteParam的逻辑,即走的是Page通道。也就是好端端的ISDU愣是被它拆分了两个通道,增加了复杂性。
因为通常读写ISDU的命令都很长,一个循环放不下,都是多个循环来拆包,组包。具体的几个状态如下:

T2:触发OD.req开始请求ISDU;
T3:持续触发写请求,请求ISDU数据;
T4:开始计时器(ISDUTime),查看是否会超时;
T5:开始读请求,对之前写命令的读请求;
T6:如果从站开始回应,则停止定时器;
T7:持续的读取ISDU数据;
T8:全部读取后,FlowCtrl为IDLE状态;
T11:如果ISDU错误,则触发ISDUAbort命令,并向DL层确认ISDU错误;
T13:通过OD.req来获取相关参数;
T14:在正常PD交互中,采用IDLE的FlowCtrl进行OD交互
T15:如果通信中断,消息处理通知DL_Mode处理模块,需要把ISDU模块去激活。
2 从站ISDU状态机

从站ISDU的状态机和主站的状态很类似,请求、等待和响应三个状态缺一不可。

T1:收到激活事件,从非激活状态迁移到Idle状态,等待ISDU的命令
T2:开始接收ISDU数据,迁移状态到Request_2
T3:持续接受数据,因为OD的数据大,而每次循环一般就传递1~2个OD数据,需要几个循环才能传输完,每次接收的OD数据需要缓存,等待接收完毕
T4:所有ISDU接收完毕后,触发RecComplete事件,进入wait状态,该状态下尚未解析完成,如果主站查询数据,则回应busy
T5:从站回应busy
T6:从站做好准备,迁移状态到Response
T7:等待主站的read命令,开始读取数据,调用OD.rsp来回应主站
T8:发送完成,触发SendComplete事件,回到idle状态
T9:接收到ISDUAbort命令
T10:接收ISDUAbort命令
T11:接收ISDUAbort命令
T12:SM模块通知ISDU模块,去激活,回到非激活状态
T13:收到ISDU Error消息,回到Idle状态
T14:在Idle状态下,从站回应no service的命令
T15:如果ISDU Error触发ISDU Abort
T16:如果ISDU Error触发ISDU Abort
3 Event事件解析
介绍完ISDU之后,我们来看一下事件。
事件有时候又称为诊断,它也是通过OD字段来传输,它的发起端虽然是主站来发起请求,但是最初的发起还是从站,从站会在每次传输时,在最后字节的一个bit置位,告诉主站自己有事件。
就好像小学生要回答问题,不能自己直接回答,得先举手示意。这时候老师(主站)会问学生(从站),你有什么事情或者你想回答什么问题(事件)吗?这时候学生(从站)就会把自己的事情(事件)告诉老师(主站)。
Event在协议栈中以16 bit的EventCode存在,每个EventCode表示一个事件的定义;而所有的EventCode又可以分为三类:Error、Warning和Notification。
Error/Warning:简单归结为错误,故障类,比较严重,该类事件以出现/消失成对出现,如果出现了Error/Warning,需要维护人员去关注,直到它消失为止;
Notification:仅仅是通知,不是很严重,可能并不需要关注,它没有出现/消失这种机制,就是见到的SingleShot。
01事件上报

如上图所示,上报事件通过查看从站的内存里的数据来上报,规范规定了一次性最大临时存6个事件,共占用18个字节,加上一个状态字节,共19字节。

02事件的状态机
最后看一下事件的状态机,这个就比较简单了,主站状态机如下:

主站的状态机基本就是Idle和读事件,读完确认就结束了。

从站也很简单,就是触发事件,读取事件的时候,要冻结内存,不能让新事件写入内存,导致干扰。
4 应用层的OD模块状态机
前面提到的EVENT状态机和ISDU状态机,这俩都属于OD这个模块的内容,OD又分为数据链路层和应用层两块,下面我们就展开聊一下应用层的OD和EVENT部分。
下图先看一下主站应用层的OD模块:

从这个状态机,我们看到AL应用层的OD部分,仅仅包含了ISDU和DPP两方面。
对于index 00和01的读写,划归到DL Param部分,对于其他的划归于ISDU部分,当主站发起AL Service时,协议栈开始构建DL Service,根据index来确定是走左边,还是走右边。
当进入await状态时,不允许第二个AL Service来访问,否则就会被禁止,直接告知客户主站正忙。
再来看下从站AL的OD模块,如下图所示:

从站和主站类似,也有await状态;对于参数的读写分别进入await_AL_Write_rsp_1和await_AL_Read_rsp_2;而对于ISDU的读写,则进入Await_AL_RW_rsp_3。
四个状态如下:

5应用层的OD传输序列
那么主站和从站的ISDU和DPP是如何交互的呢?

01 ISDU的传输
主站APP发起读取ISDU参数(Index>1)指令;
主站AL层调用DL的DL_ISDUTransport_req函数
主站DL层把命令封装到消息中发送给从站
从站调用DL_ISDUTransport_ind函数对主站的ISDU读命令进行解析;
解析后上送给AL层进行数据查询
上层的App进行数据读取,返回给AL层并继而由物理层发给主站
主站接到从站的回应,解析报文,上送APP层。
02 DPP的传输
主站APP发起读取DPP参数(Inde≤1)指令;
主站AL层面调用DL的DL_ReadParam函数
主站DL层把命令封装到消息中发送给从站
从站调用DL_ReadParam函数对主站的DPP读命令进行解析;
解析后上送给AL层进行数据查询
上层的App进行数据读取,返回给AL并继而由物理层发给主站
主站接到从站的回应,解析报文,上送APP层
03 关于AL Abort
查询ISDU是有时间限制的,如果查询从站的ISDU没有在规定的时间内返回,则主站发送一个Abort命令,终止ISDU的查询。
6应用层的EVENT模块
AL应用层也有单独的Event处理机制,我们分别看一下主站AL Event和从站的AL Event。
01 主站AL EVENT


02从站AL EVENT

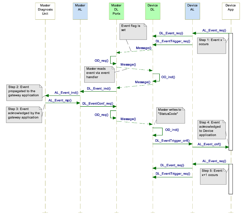
03事件上报过程

从站的App创建一个事件,并开始发送请求信息
该请求信息从AL传递到DL层,并把事件缓存到内存中
从站的AL激活EventTrigger服务,置位EventFlag
主站读取从站的EventFlag后,开始读取从站的StatusCode以及相关EventCode
主站把相关Event继续上报给网关,网关应用确认事件消息
主站把事件确认消息同步给从站,写入StatusCode信息,即清除事件标志,等待下一个事件的上报
结语
好了,本篇总结了ISDU的状态机和EVENT事件的业务逻辑,以及对AL应用层的OD和Event做了介绍,内容有点多,希望大家慢慢消化。
评论区
登录后即可参与讨论
立即登录